Тесты онлайн, бесплатный конструктор тестов. Психологические тестирования, тесты на проверку знаний.
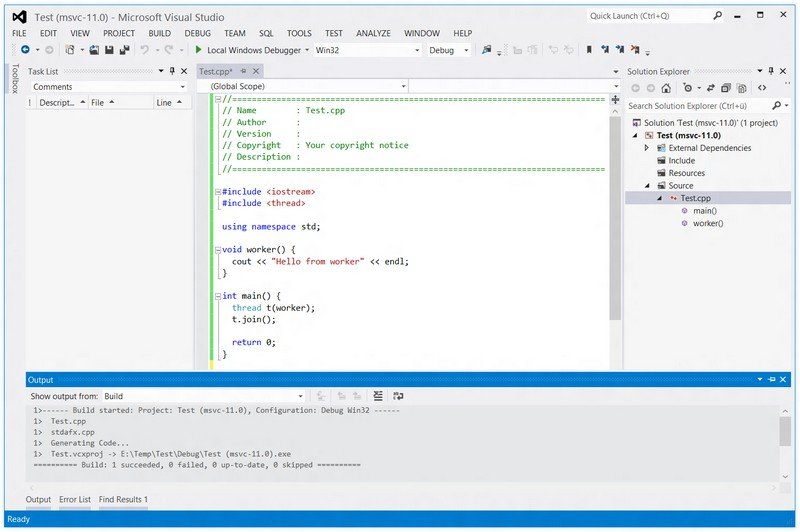
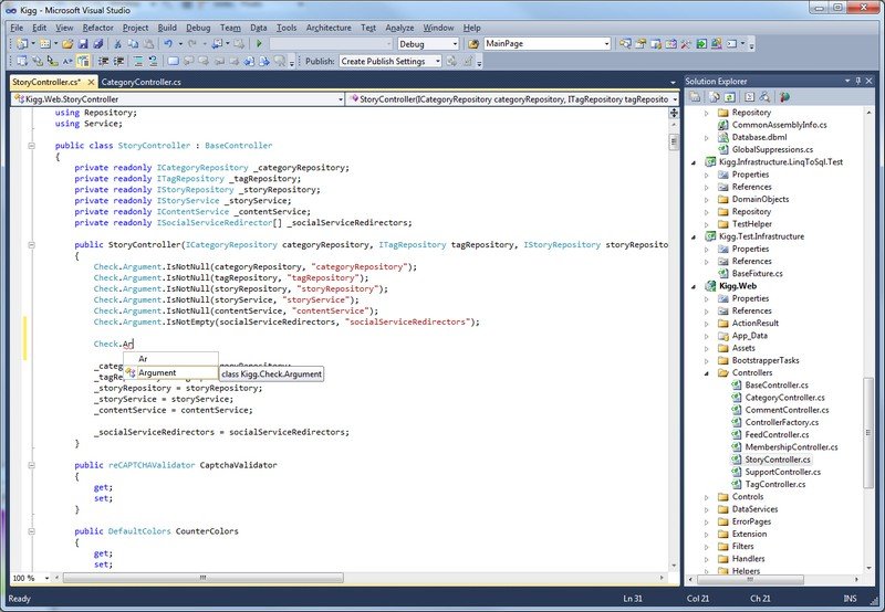
Список вопросов базы знанийРазработка приложений в Visual Studio 2010Вопрос id:85632 Тема/шкала: Разработка ПО Как называется возможность Visual Studio 2010, окно визарда которой представлено на изображении? ![]() ?) New Project From Existing Code ?) Add Multiple Files To Project ?) Create Project From Existing Files ?) Create Project From Folder ?) Add Multiple Files To Solution Вопрос id:85633 Тема/шкала: Разработка ПО Каким способом из предложенных можно отобразить аналогичную схему для вашего кода? ![]() ?) Architecture -> Windows -> UML Model Explorer ?) Solution Explorer -> View Class Diagram ?) View -> Class UML ?) Architecture -> New Diagram ?) Class View -> Class Diagram Вопрос id:85634 Тема/шкала: Интерфейс Как называется окно, представленное на рисунке ниже?
![]() ?) Architecture Designer ?) Solution Explorer ?) Project Explorer ?) View Designer ?) Data Designer Вопрос id:85635 Тема/шкала: Общие вопросы Решения какой версии Visual Studio из предложенных нельзя без дополнительных преобразований файла решения открыть и скомпилировать в Visual Studio 2010? ?) Visual Studio 2005 ?) Visual Studio .NET 2003 ?) Visual Studio 2008 ?) Нет верного ответа ?) Visual Studio 2012 Вопрос id:85636 Тема/шкала: Отладка Как называется окно, представленное на рисунке ниже, которое можно открыть в режиме отладки?
![]() ?) Code Metrics Result ?) IntelliSense ?) Property Manager ?) IntelliTrace ?) Output Вопрос id:85637 Тема/шкала: Настройки С помощью какой из перечисленных ниже команд можно открыть окно, представленное на рисунке ниже, в том случае, если в окне Solution Explorer выбран файл решения (solution)?
![]() ?) View -> Property Window ?) View -> Start Page ?) View -> Solution Explorer ?) View -> Property Pages ?) View -> Solution Navigator Вопрос id:85638 Тема/шкала: Интерфейс Под какой цифрой на рисунке ниже находится кнопка Show All Files, позволяющая отобразить все файлы и папки, находящиеся в папке решения (solution)?
![]() ?) 1 ?) 3 ?) 2 ?) 5 ?) 4 Вопрос id:85639 Тема/шкала: Настройки Каким способом из предложенных можно скрыть строку состояния в Visual Studio 2010? ?) Tools -> Options -> Environment -> General -> Show status bar -> сбросить флаг ?) Навести на правый край строки состояния курсор мыши -> Нажать на появившийся крестик ?) Tools -> Customize -> Toolbars -> Status bar -> Hide ?) Вызвать контекстное меню строки состояния -> Hide ?) Вызвать контекстное меню строки состояния -> Close Вопрос id:85640 Тема/шкала: Разработка ПО Каким из предложенных способов можно отобразить похожий список (имеется в виду сам инструмент, а не значения в нем)? ![]() ?) Выбрать имя, нажать Ctrl+D и затем Enter ?) Контекстное меню на имени -> Find All References ?) Контекстное меню на имени -> View Call Hierarchy ?) Выбрать имя, нажать Ctrl+H и затем Enter ?) Провести поиск имени и затем открыть окно Find Results Вопрос id:85641 Тема/шкала: Настройки С помощью какой из перечисленных ниже команд можно открыть окно, в котором изменяется кодировка, в которой будет сохранен текущий текстовый файл (например, класс) проекта? ?) File -> New -> File ?) Tools -> Options -> Text Editor -> General -> Encoding Settings ?) File -> Advanced Save Options ?) File -> Page Setup ?) Tools -> Options -> Text Editor -> All Languages -> Encoding Вопрос id:85642 Тема/шкала: Настройки Какой максимальный объем дискового пространства для каждой записи файла журнала отладки IntelliTrace? Меню, в котором настраивается данный параметр, представлено ниже:
![]() ?) 10Гб ?) 20% от объема диска, на котором установлена Visual Studio 2010 ?) 10% от объема диска, на котором установлена Visual Studio 2010 ?) не ограничен ?) 5Гб Вопрос id:85643 Тема/шкала: Интерфейс Как называется следующее окно Visual Studio 2010? ![]() ?) Start Page ?) Нет верного ответа ?) Open Solution ?) Main Page ?) Open Project Вопрос id:85644 Тема/шкала: Отладка С помощью какой горячей клавиши устанавливаются контрольные точки (breakpoints)? ?) F8 ?) F7 ?) F10 ?) F9 ?) F11 Вопрос id:85645 Тема/шкала: Разработка ПО Каким способом из перечисленных можно спозиционироваться от названия класса на его объявление? ![]() ?) Вызвать контекстное меню на идентификаторе -> Go To Definition ?) Вызвать контекстное меню на идентификаторе -> Go To Declaration ?) Нажать F12 ?) Выбрать идентификатор -> Нажать Ctrl+F -> Нажать Bookmark All ?) Нет верного ответа Вопрос id:85646 Тема/шкала: Общие вопросы Как называется проект Microsoft по добавлению синтаксиса языка запросов, напоминающего SQL, в языки программирования платформы .NET Framework? ?) WCS ?) Entity Framework ?) ADO ?) WCF ?) LINQ Вопрос id:85647 Тема/шкала: Общие вопросы Какая система управления версиями встроена в Visual Studio 2010? ?) Source Control ?) Team Foundation ?) Система управления версиями поставляется отдельно вместе с TFS ?) SVN ?) Version Control Вопрос id:85648 Тема/шкала: Отладка Как называется окно, представленное на рисунке ниже?
![]() ?) F# Interactive ?) Command Window ?) Output ?) Immediate Window ?) Call stack Вопрос id:85649 Тема/шкала: Разработка ПО В какой из отмеченных категорий настроек проекта можно изменить имя Exe-файла проекта? ![]() ?) Common Properties ?) VC++ Directories ?) General ?) Нет верного ответа ?) Linker Вопрос id:85650 Тема/шкала: Разработка ПО С помощью какой из перечисленных комбинаций клавиш можно сохранить решение (solution)? ?) Ctrl+S ?) Shift+Alt+S ?) Ctrl+Shift+S ?) Ctrl+Alt+S ?) Shift+S Вопрос id:85651 Тема/шкала: Разработка ПО Какая из кнопок позволит запустить на выполнение тесты в текущем контексте (Run Tests in Current Context)?
![]() ?) 5 ?) 3 ?) 1 ?) 4 ?) 2 Вопрос id:85652 Тема/шкала: Разработка ПО Если переместить курсор ввода в свободное место метода value(), то получим следующее заполнение верхних полей редактора кода студии:
Где ещё в строках 46-49 можно расположить курсор ввода, чтобы получить такой же результат (выберите из предложенного)? ?) Только на имени метода (value()) ?) Везде внутри кода определения метода (включая заголовок определения) ?) На имени метода (OnOffButton::value()) ?) На имени метода (value()), а также ключевых словах const, bool, return ?) Везде внутри кода определения метода (включая заголовок определения), кроме идентификатора isChecked() Вопрос id:85653 Тема/шкала: Общие вопросы Как называется тип брейкпоинта, установленный для строки кода 915, изображенный на рисунке ниже?
![]() ?) Filtered Tracepoint ?) Conditional Tracepoint ?) Conditional Breakpoint ?) Tracepoint Location ?) Filtered Breakpoint Вопрос id:85654 Тема/шкала: Разработка ПО Какие типы вывода из перечисленных ниже, кроме Windows Application, поддерживает Visual Studio для Windows Form Application?
![]() ?) Mvc Application ?) Console Application ?) Web Page ?) Class Library ?) Class Вопрос id:85655 Тема/шкала: Интерфейс Как называется окно, представленное на рисунке ниже?
![]() ?) Output ?) Package Manager Console ?) WCF Service Configuration Editor ?) Add-in manager ?) Code Snippets Manager Вопрос id:85656 Тема/шкала: Отладка С помощью какой из перечисленных комбинаций клавиш в Visual Studio 2010 можно прервать выполнение программы независимо от наличия контрольной точки (breakpoint) во время работы приложения? ?) Ctrl+S ?) Ctrl+Space ?) Ctrl+F1 ?) Ctrl+Enter ?) Ctrl+Break Вопрос id:85657 Тема/шкала: Разработка ПО С помощью какой из перечисленных комбинаций клавиш можно раскомментировать выделенный участок кода, представленный на рисунке ниже?
![]() ?) Ctrl+K, Ctrl+C ?) Ctrl+U, Ctrl+C ?) Ctrl+U, Ctrl+K ?) Ctrl+C, Ctrl+U ?) Ctrl+K, Ctrl+U Вопрос id:85658 Тема/шкала: Общие вопросы В каких двух из перечисленных версий Visual Studio 2010 доступны средства Static Code Analysis и Code Metrics? ?) Ultimate ?) Test Professional ?) Express ?) Premium ?) Professional Вопрос id:85659 Тема/шкала: Разработка ПО Какой из перечисленных ниже типов файлов не поддерживается в решении (solution) посредством использования команды Add New Item? ?) *.ico ?) *.xsd ?) *.bmp ?) *.jpg ?) *.txt Вопрос id:85660 Тема/шкала: Отладка Как называется окно, доступное в режиме отладки, представленное на рисунке ниже?
![]() ?) Exceptions ?) Watch ?) Output ?) Command Window ?) Call Stack Вопрос id:85661 Тема/шкала: Настройки В каком из перечисленных пунктов меню можно настроить путь по-умолчанию для создаваемых проектов? ?) Options -> Environment -> Project Locations ?) Options -> Source Control -> Locations ?) Options -> Projects and Solutions -> General -> Project Locations ?) Options -> Environment -> General -> Locations ?) Options -> Source Control -> Environment -> Locations Вопрос id:85662 Тема/шкала: Общие вопросы Какого из перечисленных языков программирования нет в Visual Studio 2010? ?) Visual Basic ?) Visual C# ?) Visual C++ ?) Visual F# ?) Visual Delphi Вопрос id:85663 Тема/шкала: Отладка С помощью какой из перечисленных комбинаций клавиш в режиме отладки открывается окно, представленное на рисунке ниже?
![]() ?) Ctrl+Alt+B ?) Ctrl+F1 ?) Ctrl+B ?) Ctrl+F5 ?) Ctrl+Shift+B Вопрос id:85664 Тема/шкала: Отладка С помощью какой из перечисленных ниже команд можно открыть встроенный в Visual Studio (Premium и Ultimate) инструмент для профилирования приложений? ?) Analyze -> Profiler -> New Perfomance Session ?) Analyze -> Copmare Perfomance Reports ?) Test -> New Test ?) Test -> New Perfomance Wizard ?) Analyze -> Launch Performance Wizard Вопрос id:85665 Тема/шкала: Общие вопросы Программист С++ открыл Visual Studio 2010, среда которой была настроена в стиле Visual Basic: ![]() Однако он привык к другому расположению окон и панелей. Как в Visual Studio 2010 можно настроить среду в стиле C++? ![]() ?) Tools -> Options -> Environment -> Development -> Visual C++ Development Settings ?) Настраивать расположение окон нужно вручную и затем они будут автоматически сохранены при завершении работы Visual Studio ?) Tools ->Import and Export Settings -> Import selected environment settings -> ... -> Visual C++ Development Settings ?) Tools -> Options -> Development -> Visual C++ Development Settings ?) Tools -> Options -> Environment -> General -> Visual C++ Development Settings Вопрос id:85666 Тема/шкала: Интерфейс Как называется окно, представленное на рисунке ниже?
![]() ?) Library Package Manager ?) Extensions Manager ?) Customize ?) Add-in Manager ?) External Tools Вопрос id:85667 Тема/шкала: Интерфейс С помощью какой из перечисленных комбинаций клавиш можно открыть окно, представленное на рисунке ниже?
![]() ?) Ctrl+Alt+N ?) Нет верного ответа ?) Ctrl+N ?) Ctrl+Shift+N ?) Alt+N Вопрос id:85668 Тема/шкала: Разработка ПО Под какой цифрой на рисунке, расположенном ниже, находится кнопка, с помощью которой можно переключить окно Properties в режим отображения событий? ![]() ?) 1 ?) 4 ?) 3 ?) 5 ?) 2 Вопрос id:85669 Тема/шкала: Настройки Какой из перечисленных наборов команд позволит сохранить настройки Visual Studio 2010 в файл? ?) Tools -> Import and Export Settings -> Import selected environment settings -> Next -> Next -> Finish ?) Tools -> Import and Export Settings -> Export selected environment settings -> Next -> Next -> Finish ?) Ctrl+Shift+S ?) Tools -> Options -> Environment -> Import and Export Settings -> Import selected environment settings -> Next -> Next -> Finish ?) Tools -> Options -> Environment -> Import and Export Settings -> Export selected environment settings -> Next -> Next -> Finish Вопрос id:85670 Тема/шкала: Общие вопросы На каком изображении представлена Visual Studio 2010? ?) ![]() ?) ![]() ?) Нет верного ответа ?) ![]() ?) ![]() Вопрос id:85671 Тема/шкала: Настройки Какая из перечисленных настроек позволяет включать и отключать отображение номеров строк в редакторе кода? На рисунке выделено черным квадратом:
![]() ?) Options -> Text Editor -> [язык] -> Show line numbers ?) Options -> Text Editor -> [язык] -> Line numbers ?) Options -> Text Editor -> [язык] -> Word wrap ?) Options -> Text Editor -> [язык] -> Show visual glyphs ?) Options -> Text Editor -> [язык] -> Navigation bar Вопрос id:85672 Тема/шкала: Отладка Какой тип брейкпоинта (breakpoint) представлен в строке 14 на рисунке ниже?
![]() ?) Виртуальный брейкпоинт ?) Встроенный брейкпоинт ?) Брейкпоинт с условием ?) Брейкпоинт на функцию ?) Двойной брейкпоинт Вопрос id:85673 Тема/шкала: Общие вопросы Как называется технология увеличения производительности программных систем, использующих байт-код на языке CIL, путём компиляции его в машинный код непосредственно во время работы программы? ?) JIT ?) LINQ ?) WCF ?) WPF ?) CLR Вопрос id:85674 Тема/шкала: Общие вопросы Как называется компонент Visual Studio 2010, один из инструментов которого представлен ниже? ![]() ?) Visual SourceSafe ?) Visual Studio Lab Management ?) Team Foundation Server ?) Team Explorer ?) Microsoft Visual Studio Version Controller Вопрос id:85675 Тема/шкала: Разработка ПО С помощью какой из перечисленных комбинаций клавиш можно закомментировать выделенный участок кода? ?) Ctrl+K, Ctrl+C ?) Ctrl+M, Ctrl+K ?) Ctrl+C, Ctrl+M ?) Ctrl+C, Ctrl+K ?) Ctrl+M, Ctrl+C Вопрос id:85676 Тема/шкала: Общие вопросы С помощью какой из перечисленных ниже команд можно разделить окно редактора таким образом, как представлено на рисунке ниже?
![]() ?) Window -> New Window ?) Window -> Split ?) Window -> Windows -> Add ?) Window -> New Horizontal Tab Group ?) Window -> New Vertical Tab Group Вопрос id:85677 Тема/шкала: Настройки Какое название имеет инструмент для миграции настроек среды Visual Studio? ?) Configuration Manager ?) Import and Export Settings ?) Options and Settings ?) Extention Manager ?) Customize Вопрос id:85678 Тема/шкала: Настройки Каким способом из предложенных можно настроить, чтобы отображались номера строк в редакторе? ![]() ?) Tools -> Customize -> Text Editor -> Settings -> Line numbers ?) Tools -> Options -> Text Editor -> All Languages -> Settings -> Line numbers ?) Нет верного ответа ?) Tools -> Options -> Text Editor -> [Язык] -> Display -> Line numbers ?) Tools ->Import and Export Settings -> Import selected environment settings -> ... -> Web Development Вопрос id:85679 Тема/шкала: Общие вопросы Какие категории содержатся внутри категории Other Languages в окне New Project, если учитывать, что поставка Visual Studio максимальная (Visual Studio 2010 Ultimate) и при установке выбрана полная установка (другими словами, какие ЯП дополнительно к С++ поддерживает полная поставка Visual Studio 2010)?
![]() ?) Visual F# ?) Visual C# ?) Visual Basic ?) Visual J# ?) Visual Java Вопрос id:85680 Тема/шкала: Общие вопросы Какими способами из перечисленных в Visual Studio 2010 можно осуществить поиск утечек памяти в программе? ?) Включением флага DEBUG_MEMORY_LEAKS ?) Установить Valgrind ?) Установить Visual Leak Detector ?) С помощью библиотеки CrtDbg ?) Включением соответствующей опции в настройках проекта Вопрос id:85681 Тема/шкала: Интерфейс Как называется окно, представленное на рисунке ниже?
![]() ?) Configuration Manager ?) Library Package Manager ?) Extension Manager ?) Add-in Manager ?) External Tools |
Copyright tests.ithead.ru 2013-2026


































